DVT IDE for VS Code

In DVT IDE for VS Code, auto-correcting can be performed only after a lint operation was carried out.

To fix the failures, place the cursor on the problematic location and use the Quick Fix… command from the Command Palette. A proposal list will pop-up allowing to fix either all the failures reported by that specific check or only the error itself.

../../_images/vscode-verissimo-autocorrect-quickfix.png

A dedicated editor will open allowing to preview changes or apply them directly.

Note

For some checks, it might be necessary to provide additional information for fixing the failures.

../../_images/vscode-verissimo-autocorrect-user-input.png

If errors occur during auto-correcting, you can choose between the following options:

  • Skip failure

  • Add comment in code

  • Add inline waiver for failure

  • Rename element (only for name collisions)

    ../../_images/vscode-verissimo-autocorrect-errors.png

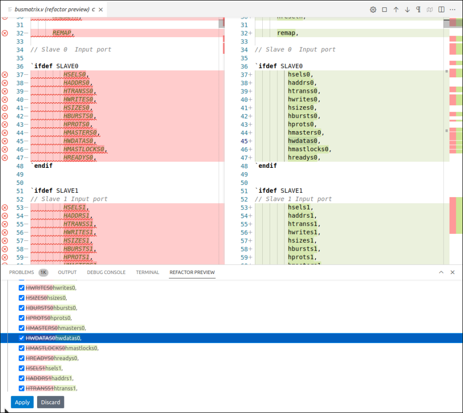
The Refactor Preview shows the changes that are about to be performed in the source code. Here, you can unselect unwanted changes.

../../_images/vscode-verissimo-autocorrect-refactor-preview.png

After auto-correcting is finished, the check is re-applied automatically.